-
科教2401B第6组
普通类 -
- 支持
- 批判
- 提问
- 解释
- 补充
- 删除
-
-
第一课(1)
教学内容与教学目标分析工具
教学内容与教学目标分析工具
课程内容
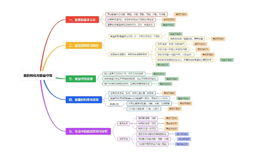
能量守恒定律
课程学时
1
所属学科
科学
授课教师
赵安琪
教学内容结构图

教学目标分析
1.科学观念目标
(1)通过对能量守恒定律的学习,学生能够初步形成能量守恒的基本认知,理解能量不会凭空产生或消失,只能在不同形式间相互转化、在不同物体间转移。
(2)学生能识别生活中常见的能量转化现象,建立能量形式与转化过程的对应认知。
2.科学思维目标
(1)通过实例归纳能量转化的共性,学生进一步发展归纳与推理能力。
(2)学生能够能基于现象对能量去向进行简单分析,形成尊重客观规律的思维习惯。
3.探究实践目标
(1)学生能在教师指导下完成简单能量转化实验,观察并描述实验现象。
(2)通过课堂实验,学生尝试依据实验证据解释能量转化过程,提升证据意识与表达能力。
态度责任目标
(1)学生进一步发展对自然规律的好奇心与探究欲,养成严谨观察、实事求是的科学态度。
(2)学生初步认识能量守恒规律对生产生活的意义,树立合理利用能源的意识。
教学内容与教学目标分析工具
课程内容
能量的利用与效率
课程学时
1
所属学科
科学
授课教师
赵安琪
教学内容结构图

教学目标分析
1.科学观念目标
(1)通过实例分析,学生能够了解人类生产生活中对能量的多种利用方式,知道能量在利用过程中存在不可避免的损耗。
(2)学生初步理解能量利用效率的含义,知道有效利用的能量总是小于输入的总能量。
2.科学思维目标
(1)通过对能量利用的学习,学生能对能量利用流程进行简单拆解,分析能量损耗的主要环节。
(2)学生能对不同用能方式进行比较与评价,发展初步的批判性思维与优化意识。
3.探究实践目标
(1)学生能通过调查、对比等方式,进一步探究影响能量利用效率的简单因素。
(2)通过课堂讨论与探究,学生尝试提出提高能量利用效率的简易方案,并说明设计依据。
态度责任目标
通过课堂学习,学生认识到化石能源等资源的有限性,增强节约能源、保护环境的责任感。
(2)学生在日常生活中践行节能行为,树立绿色低碳、可持续发展的理念。
教学内容与教学目标分析工具
课程内容
生活中的能量实例与探究
课程学时
1
所属学科
科学
授课教师
杨采奕
教学内容结构图

教学目标分析
1.科学观念目标
1.学生能列举生活中3种以上能量转化实例(电风扇、电饭锅、植物光合作用)。2.学生能解释生活实例与实验中能量转化的本质,用自己的语言叙述能量转化在生活中的普遍存在。
3.学生能运用能量转化原理,解答生活中常见用电器的能量变化问题。
2.科学思维目标
1.学生能分析实验中动能与势能的变化关系,区别生活实例中能量转化的不同形式。
2.学生能综合能量转化知识,归纳生活中能量转化的普遍规律。
3.学生能评价实验方案的合理性,判断实验数据的准确性,提出实验优化的改进方向。
3.探究实践目标
1. 学生能提出“不同颜色吸热能力是否相同”等科学问题,制定实验计划,搜集实验数据,分析数据得出结论,反思探究过程并优化方案,完整经历科学探究的一般过程。
2. 学生能实施太阳能装置、吸热实验等操作,展示实验成果与探究过程。
3. 学生能自主确定实验探究目标,选择合适的实验方法与工具,监控实验过程,反思学习结果,自主解决实验中遇到的问题,提升自主学习能力。
4.态度责任目标
1.学生能注意生活中的能量现象,对能量探究产生兴趣。
2.学生能帮助小组同伴完成实验,表现出对科学探究的热情,乐于分享实验发现。
3.学生能评价能量转化在生活中的应用价值,支持节约能源的环保理念,形成正确的价值判断。
-
-
- 标签:
-
加入的知识群:
学习元评论 (0条)
聪明如你,不妨在这 发表你的看法与心得 ~